Erica ‘Contact Us’ Experience

Senior Experience Designer

The ‘Contact Us’ experience in Erica is endlessly iterating as we try to improve the process for users by getting them to the right agent and not wasting their time through internal transfers.

What is a simple flow from a user’s perspective is in reality a highly complex and modular system that handles routing for 50+ unique call topics.

My Role

I joined the Erica team just a couple of months before the release of Erica and one of the first projects I was tasked with was the ‘Contact Us’ feature. The original iteration of the feature was quite simple compared to its current state and over the years I have helmed and iterated on the design significantly, in collaboration with the product manager and content strategist.

Discovery

One of the great advantages when designing for a conversational interface is the fact that our users are actually telling us exactly what they need all the time. We have pages and pages of user utterances that we constantly sweep in order to find ways in which we can improve existing Erica’s capabilities.

For the ‘Contact Us’ feature we performed extensive utterance analysis which showed us that users were very prescriptive about the reasons for their call. However, the original experience would simply connect a user’s call to a customer service agent who would then transfer them to the specialist who could resolve their problem.

It was clear that the ideal experience would have the user telling us what they need, Erica should understand and route directly to the call center that can address the user’s problem without the need of any further transfers.

Stemming from the user utterances we were seeing we started to group utterances into ‘Call Topics’.

Challenge

• Take full advantage of Erica’s natural language processing in order to deliver an experience that addresses the user’s needs by routing directly to the correct agent.

• The design should be systemic and modular so it can scale as more ‘Call Topics’ are added in the future.

Design

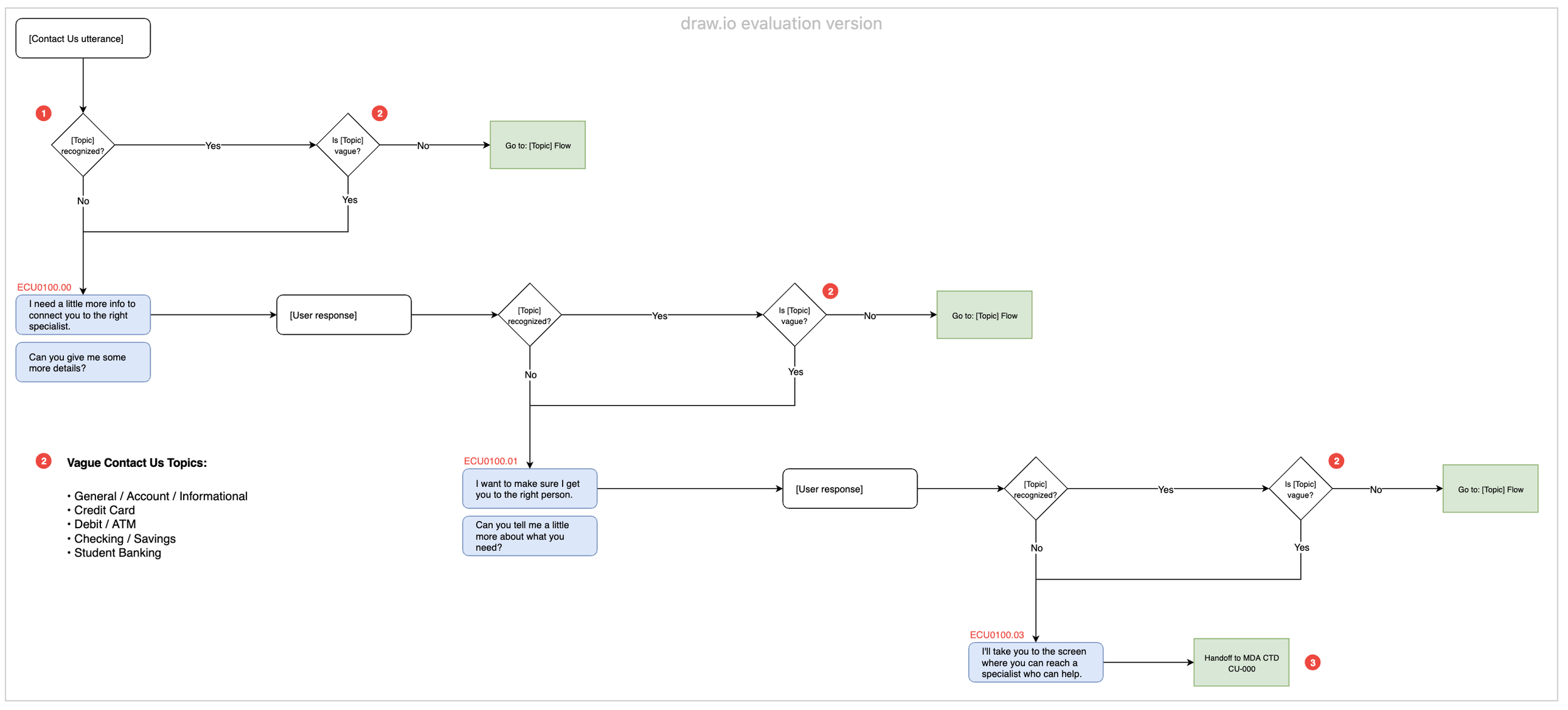
While many users provide us with a specific enough topic right off the bat, it isn’t always the case. I had to design an experience that would help and encourage users to provide us with more details in order to map them into one of our topics.

The ‘Vague Flow’ is something we constantly monitor and improve. As it is the means by which we acquire a Topic and the entry point to the experience it is a key element in the experience.

We have performed A-B tests in which we experiment with how we nudge users to give us more detail. We often try mixing up the copy or even the order in which questions get asked to compare what performs best.

Each ‘Call Topic’ requires different information from the user before we can route the call so each topic is effectively it’s own little flow with unique questions. This system makes it easy to optimize specific topics as well as add future ones as time goes on.

Results

Month over month ‘Contact Us’ is in the top 5 of all Erica intents in both volume and user satisfaction metrics. In fact, because Erica consistently outperforms other ‘Contact Us’ experiences in the mobile app, we have started to progressively funnel all calls through Erica.

As of October 2021, 48% of all mobile calls go through Erica, all benefitting from the natural language processing, our deflection system and our discreet call routing.

Sample Flow

A clickable prototype that shows a possible Contact Us experience through Erica can be accessed via this link: https://xd.adobe.com/view/e53695cf-4f68-43a4-8871-642fdab1314f-b065/